Link Adaptation Framework in 5G NR
Introduction
In mobile radio networks, two users never experiences the same radio conditions. Some users might be right next to the 5G tower having excellent radio signal, while others may be deep inside buildings, traveling at high speeds, or standing at the cell edge. Yet all of them expect fast internet and reliable performance.
To achieve maximum possible throughput and best reliable connection, here link adaptation comes to picture. Consider link adaptation as the “auto-mode” of the 5G physical layer. It constantly measures the radio environment and adjusts transmission parameters in real time to deliver the best possible data rate while keeping errors under control.
In this article, we’ll explore how link adaptation works in 5G, why it’s better than LTE, and how it supports intelligent scheduling, machine learning, and modern 5G use cases.
What Is Link Adaptation in 5G NR?
Link adaptation in 5G networks refers to the process of dynamically adjusting transmission parameters, such as modulation, coding, and transmit power, to optimize the communication link between the base station (gNodeB) and the user equipment (UE). The goal of link adaptation is to maximize spectral efficiency, throughput, and reliability while adapting to changing channel conditions and user requirements.

Wireless channels keep changing due to Mobility (users moving fast), Interference from other cells, Fading and reflections, Weather and environment and Time-frequency variations.
To handle all this, 5G networks rely on intelligent, fast, and adaptive link adaptation mechanisms.
Key aspects of link adaptation in 5G
- Modulation and Coding Scheme (MCS) Selection: Link adaptation involves selecting the appropriate modulation and coding scheme based on channel conditions, signal-to-noise ratio (SNR), and interference levels. Higher modulation schemes offer higher data rates but require better channel conditions, while lower modulation schemes provide greater robustness in adverse conditions.
- Transmit Power Control: Link adaptation also includes adjusting the transmit power level to optimize signal quality and coverage while minimizing interference and power consumption. Transmit power control helps maintain a balance between signal strength and interference levels, particularly in dense network deployments.
- Channel Quality Feedback: Link adaptation relies on feedback mechanisms to provide information about channel conditions, such as channel state information (CSI), received signal strength (RSSI), and signal-to-interference-plus-noise ratio (SINR). This feedback allows the gNodeB to make informed decisions about modulation, coding, and power adjustments.
- Adaptive Modulation and Coding (AMC): AMC is a key feature of link adaptation that dynamically adjusts modulation and coding parameters based on real-time channel conditions. By adapting to variations in channel quality, AMC maximizes data rate and spectral efficiency while ensuring reliable communication.

- Fast Link Adaptation: In fast-changing channel environments, such as high-mobility scenarios or fading channels, fast LA techniques are employed to quickly adjust transmission parameters in response to channel fluctuations. This helps maintain a stable and reliable communication link despite varying channel conditions.
Overall, LA plays a crucial role in optimizing the performance of wireless communication systems by continuously adjusting transmission parameters to match the prevailing channel conditions and user requirements. By maximizing spectral efficiency and reliability, LA contributes to achieving high data rates, low latency, and seamless connectivity in 5G networks.
Inner Loop vs. Outer Loop Link Adaptation
Link Adaptation can be classification be classified into two categories.
- Inner Loop Link Adaptation (ILLA)
- Outer Loop Link Adaptation (OLLA)
Inner Loop Link Adaptation (ILLA)
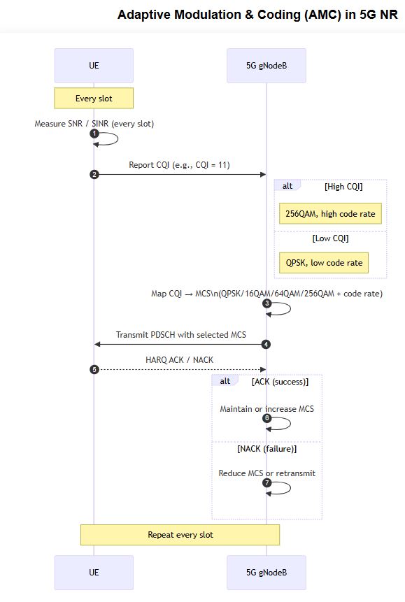
ILLA handles fast, direct adjustment based on each UE’s reported Channel Quality Indicator (CQI). UE measures downlink quality (e.g., using CSI-RS). It reports CQI to gNB and gNB maps CQI (via static look-up table shown below) to an MCS index for the next transmission. This mapping reflects the link condition estimate for that time slot/TTI.
An example of ILLA is given below:
- UE measures CSI-RS and reports CQI=11.
- gNB maps CQI=11 to MCS=20.
- Transport block for next slot is calculated with MCS.
Advantage of ILLA is that adaptation to channel changes very fast. But it has limitations to false detection, errors and noise in CQI; can shift from BLER target if channel is non-ideal or feedback is imperfect.
Outer Loop Link Adaptation (OLLA)
In OLLA, use a feedback mechanism to fine-tune the MCS target, compensating real link performance observed through HARQ ACK/NACK responses. For every transmission, the gNB receives ACK (success) or NACK (failure).
- If BLER is above the defined target (e.g. 10%), OLLA adjusts a correction offset (Δoffset) downward i.e. less aggressive MCS.
- If BLER is below target, offset push upward i.e. more aggressive MCS.
- Offset is added to the SINR→CQI mapping in ILLA, ensuring over time BLER converges to target—even with imperfect input.
Advantage of OLLA is that it maintains robust, stable BLER and adapts to slowly changing systematic errors in SINR/CQI reporting. Where as it’s response is slower, the optimal settings for step size i.e. Δ up, Δ down are having tradeoff between stability and responsiveness.

Comparison between 4G and 5G Link Adaptation
Below table show the short comparison between 4G and 5G link adaptation.
| Feature | 5G NR | 4G LTE |
|---|---|---|
| CSI | CQI + PMI + RI + CRI | Mainly CQI |
| Adaptation Speed | Up to 0.125 ms | 1 ms |
| Traffic Types | eMBB, URLLC, mMTC | eMBB mainly |
| MCS Mapping | ML-optimized, Vendor-driven | Fixed table |
| Beamforming | Massive MIMO, Beam selection | Minimal |
| Scheduler | Fully integrated & Intelligent | Basic CQI, PF |
Conclusion
Link adaptation (LA) plays a very important role in ensuring that 5G NR networks deliver high performance and reliable connectivity. Unlike older LTE methods — which were slower and depended on fixed tables — today’s 5G systems use much smarter and faster techniques, including AI/ML and real-time feedback. This allows the network to adjust instantly to changing conditions and use radio resources much more efficiently.
Whether it is high-speed internet for eMBB, ultra-low delay for URLLC, or massive device connectivity for mMTC, LA ensures that every user gets the best possible speed and stability. With continuous CQI reporting, modern learning algorithms, and tight coordination with the MAC layer, 5G networks can maintain strong performance — for users who are stationary, moving in vehicles, or even at the very edge of the cell.
In simple words, LA acts like a smart traffic controller for the radio network, always choosing the best path so that every Indian user enjoys smooth, fast, and reliable 5G connectivity.
