Skip to content
Search for:
Home
AIML
6G
NTN
LTE
5GNR
RF Design
IoT
DevOpsTest
Telco Cloud
O-RAN
Privacy Policy
Blog
Explore, Learn and Share
Search for:
Home
AIML
6G
NTN
LTE
5GNR
RF Design
IoT
DevOpsTest
Telco Cloud
O-RAN
Privacy Policy
Blog
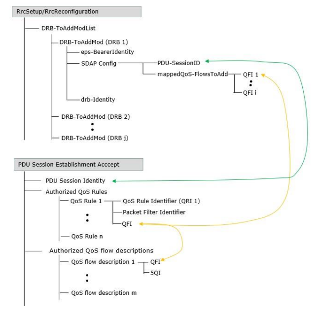
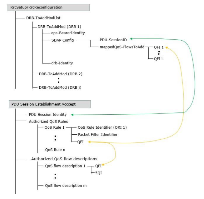
QoS Mapping-flow
QoS Mapping-flow
by
Author
·
December 27, 2022
Previous story
5G QoS Architecture, QoS Attribute and QoS Flow
Follow us on linkedIn
Live Traffic
Website Counter
Website Counter