Skip to content
Search for:
Home
AIML
6G
NTN
LTE
5GNR
RF Design
IoT
DevOpsTest
Telco Cloud
O-RAN
Privacy Policy
Blog
Explore, Learn and Share
Search for:
Home
AIML
6G
NTN
LTE
5GNR
RF Design
IoT
DevOpsTest
Telco Cloud
O-RAN
Privacy Policy
Blog
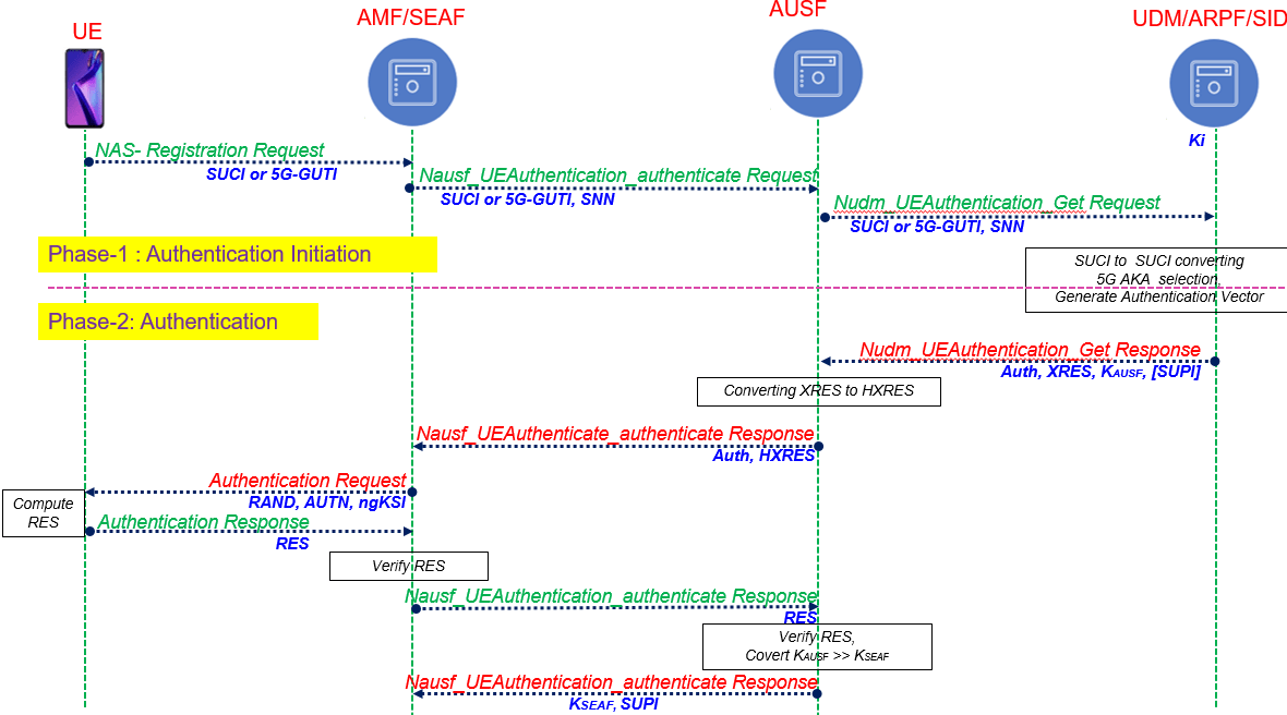
AuthenticationCallflow
AuthenticationCallflow
by
Author
·
March 26, 2021
Previous story
5G Authentication and Key Management | 5G-AKA
Follow us on linkedIn
Live Traffic
Website Counter
Website Counter