Skip to content
Search for:
Home
AIML
6G
NTN
LTE
5GNR
RF Design
IoT
DevOpsTest
Telco Cloud
O-RAN
Privacy Policy
Blog
Explore, Learn and Share
Search for:
Home
AIML
6G
NTN
LTE
5GNR
RF Design
IoT
DevOpsTest
Telco Cloud
O-RAN
Privacy Policy
Blog
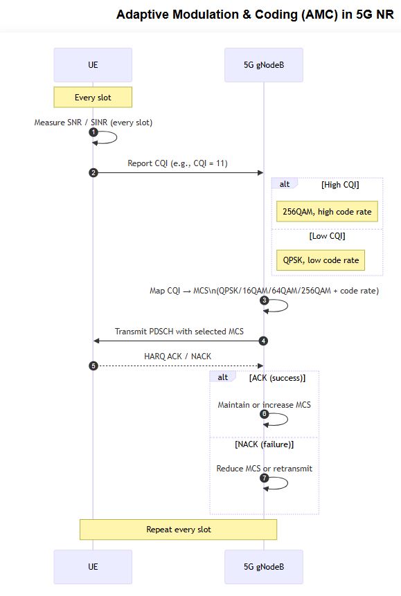
AMC
AMC
by
Author
·
November 24, 2025
Previous story
Link Adaptation Framework in 5G NR
Follow us on linkedIn
Live Traffic
Website Counter
Website Counter